Pokladňa a Sklad
 

Nastavenie výšky DPH na položkách pre účtovanie na prevádzke a rozvoz

V tomto návode vám predstavíme postup pre zmenu výšky DPH určitej skupiny tovarov alebo služieb rýchlo a jednoducho. Požiadavka na zmenu DPH tovarov alebo služieb vychádza z legislatívnej úpravy platnej od 1.1.2025 na základné potraviny, ale aj na reštauračné a stravovacie služby za určitých podmienok. Pre správne aplikovanie všetkých legislatívnych zmien, je potrebné mať nainštalovanú aktuálnu verziu aplikácie. Aktuálnu verziu je možné stiahnuť TU.

Kedy je možné predávať tovar a služby s 5% DPH

  • Pozor, znížená sadzba 5% DPH sa týka len reštauračných a stravovacích služieb pozostávajúcich z poskytovania pripraveného alebo nepripraveného jedla určeného na ľudskú konzumáciu. V prípade nápojov alebo alkoholických nápojov do najviac 0,5% objemu, sa aplikuje 19% DPH. V prípade alkoholických nápojov s obsahom alkoholu viac ako 0,5% objemu, sa aplikuje 23% DPH. 
  • V prípade, že sa jedná o predaj cez donášku, alebo prostredníctvom rýchleho občerstvenia, tzv. jedla so sebou, toho sa znížená sadzba týkať nebude.

Môžem si niečo pripraviť aj pred 1.1.2025?

Zmenu nastavení DPH a výšku jednotlivých sadzieb odporúčame vykonať pred prvým účtovaním v novej DPH, nakoľko do 31.12.2024 vrátane, platia aktuálne platné sadzby DPH.

1. Nastavenia pre zmenu sadzby DPH pre účtovanie cez rozvoz

  1. Kliknite v menu aplikácie na Nastavenia -> Nastavenia.
  2. Kliknite na Doklady -> Predaj.
  3. Pre nastavenie V režime Donáška meniť dph na položkách s príznakom z zadajte základnú sadzbu DPH, ktorá sa má zmeniť pri účtovaní rozvozu. (V našom prípade 5%.)
  4. Pre nastavenie Zmena DPH na definujte na ktorú DPH sa má základná DPH meniť. (V našom prípade 19%.)
  5. Zmeny potvrdíte kliknutím na Uložiť.

2. Zobrazenie stromu kategórií

Príznak na karte zDonáška, je možné na kartách nastaviť aj hromadne a to pomocou kategórie. Takýmto postupom si viete zobraziť strom kategórií priamo v zozname kariet.

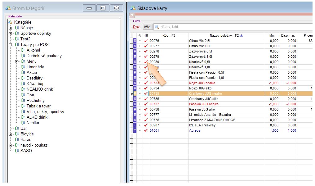
  1. Kliknite v menu aplikácie na Karty.
  2. Kliknite pravým tlačidlom v zozname v stĺpci Názov a vyberte Kategóriu - info. (Zobrazí sa strom kategórií.) 
    • Pre lepšiu prehľadnosť si upravte veľkosti zobrazených okien.

3. Nastavenie príznaku pre automaticú zmenu DPH na položke pri objednávke so sebou alebo donášku 

Nakoľko vyplýva z legislatívnej zmeny, že zmena DPH sa týka tovarov balených so sebou alebo objednaných na rozvoz / donášku, je možné na kategóriach definovať automatickú zmenu sadzby DPH pri vyúčtovaní taktejto objednávky. Ak vytvorí obsluha objednávku a použije správny postup pre vyúčtovanie, aplikuje sa vyššia DPH. Z legislatívnej zmeny ďalej vyplíva, že na niektoré produkty ako napr. sladené nápoje sa zmena DPH nevťahuje, nie je potrebné na takýchto produktoch príznak nastavovať.
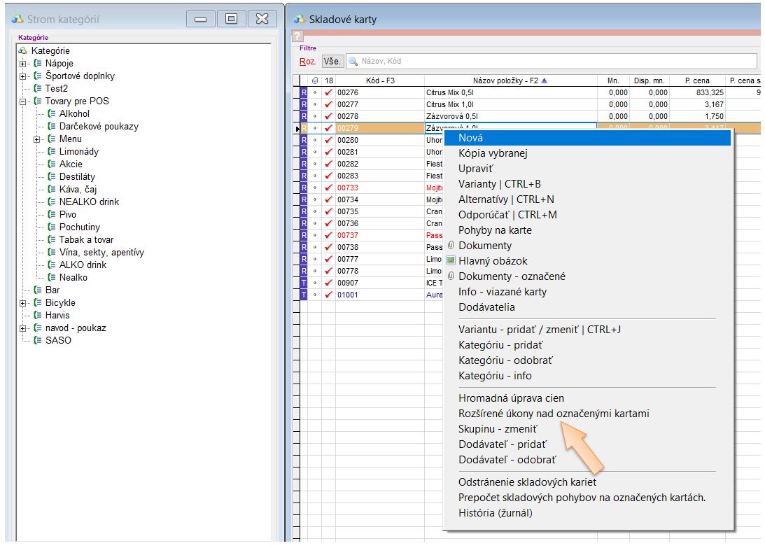
  1. Kliknite v menu aplikácie na Karty.
  2. Zobrazte karty danej kategórie.
  3. Všetky karty z kategórie zobrazíte kliknutím pravým tlačidlom na zobrazenie TOP kariet. (Na tlačidle sa zobrazí Vše.)
  4. Označte karty z kategórie, kliknutím pravým tlačidlom myši do stĺpca s fajkou
  5. Kliknite pravým tlačidlom myši do stĺpca Názov položky.
  6. Vyberte z ponuky možnosť Rozšírené úkony nad označenými kartami.
  7. V časti Úkon vyberte Správanie karty.
  8. Aktivujte (začiarknite) možnosť zDonáška. (V prípade, že robíte zmenu na kategórii, ktorá obsahuje ďalšie podkategórie, zmena príznaku sa aplikuje aj na karty podkategórie.)
  9. Kliknite na tlačidlo Vykonať.

4. Postup pre zmenu výšky DPH k 1.1.2025

Nakoľko v závislosti od typu prevádzky, ponúkaného sortimentu a služieb nie je možné zabezpečiť automatickú úpravu plošne na strane aplikácie, je potrebné, aby zodpovedná osoba vykonala nižšie popísané kroky v aplikácii na konkrétnej prevádzke! Jednotlivé sadzby DPH je možné meniť hromadne na úrovni kategórie. Jednotlivé sadzby DPH je možné meniť hromadne na úrovni kategórie, alebo hromadnou zmenou existujúcej daňovej sadzby.

Viac informácií o zmene DPH a postupu k tejto zmene sa dozviete v návode Hromadná zmena DPH na skladových kartách.

Súvisiace návody
Write by Author / Vytvorené by