Váhy v aplikaci iKelp Pokladna
K aplikaci iKelp Pokladna / POS Pokladna je možné i připojení váh. V tomto návodu si představíme, jaké váhy je možné k aplikaci připojit, resp. jaké typy váh umíme s aplikací používat, jak tyto váhy v aplikaci nastavit a jak je možné pracovat s ON-Line váhami v POS Pokladně.
iKelp Pokladna / POS Pokladna a váhy
Aplikace iKelp POS Pokladna ve všeobecnosti podporuje používání elektronických váh ve třech režimech:
- OFF-LINE – etiketovací váhy váží zboží, tisknou etiketu, která obsahuje tzv. váhový EAN (čárový kód), ve kterém je zakódované číslo PLU a hmotnost. V tomto případě se u pokladny používá snímač čárového kódu, který tento EAN přečte a zpracuje. Tento scénář je podporován v dotykovém i v nedotykovém prodeji. Standardně nejsou tyto váhy propojeny s naším systémem, programují se nezávisle, ale máme vyřešenou komunikaci s váhami Bizerba.
- ON-LINE, emulace EAN – váha se připojuje přímo k PC a emuluje načtení váženého čárového kódu. Obsluha položí zboží na váhu, přímo na váze vybírá/zadává číslo PLU, přes sériovou komunikaci se pošle váhový EAN, jakoby byl načtený skenerem. Vhodné, když jsou váhy daleko od pokladny, nebo když obsluhují 2 osoby – jedna váží, druhá účtuje. Toto řešení funguje v dotykovém i v nedotykovém prodeji. (U tohoto způsobu připojení váhy k aplikaci, je potřebné v nastaveních On-Line prodeje nadefinovat připojenou váhu jako skener, s nastavením čísla portu, kde je váha připojena. Zároveň je potřebné v nastaveních, v části Sklady -> Karty, aktivovat nastavení "Tvořit EAN s PLU formátem" a nastavit prefix, který je posílán z váhy, aby mohla aplikace okamžitě identifikovat, že se jedná o vážené zboží.)
- ON-LINE, přímé načítání hmotnosti – v tomto případě naše aplikace čte přímo hmotnost a přenáší ji do účtovaného množství – to může fungovat automaticky (pokud se vybere zboží s příznakem „Vážené“) nebo manuálně na stisk tlačítka. Podporujeme komunikační protokoly CAS a EURO (protokol CAS má 99% váh na slovenském trhu). (Tento režim je možné použít jen v kombinaci s aplikací iKelp POS Pokladna.)
V tomto návodu se zaměříme na bod č. 3 a to nastavení On-Line váh a práci s nimi. V případě, že máme váhu správně nakonfigurovanou pro komunikaci s PC (v tomto případě Vám doporučujeme přečíst si návod k příslušné váze nebo se obrátit na autorizované servisní středisko) můžeme pokračovat k nastavení váh v aplikaci. Nastavení je poměrně jednoduché.
Vážený čárový kód ve zkratce
Nakolik bylo v předcházející části vzpomenuto používání EAN kódů, vysvětlíme si ve zkratce, co vážený EAN kód znamená.
- Jedná se o čárový kód podle standardu EAN 13 (13 - znakový čárový kód), který je složen z kódu položky (PLU), hmotnosti dané položky v gramech (g) a kontrolní sumy.
- Položku označenou váhovým EAN kódem můžete dostat označenou už od dodavatele na obalu, nebo je možné ji vytisknout z váhy, která tento tisk umožňuje. Jak je vzpomínáno v bodě 2 v sekci vyšší, na trhu jsou i váhy, které umí přímo poslat kód položky s váhou do PC a není tak potřeba tisku těchto kódů.
- Složení váženého čárového kódu si vysvětlíme na příkladu kódu 2700224002481:
- 27 - hodnota definuje, že se jedná o vážené zboží. (Aby mohla aplikace správně rozpoznat, že se jedná o vážené zboží, je potřebné tento kód nastavit i v aplikaci. Nastavení je potřebné definovat v nastaveních v části Sklady -> Karty, aktivovat nastavení "Tvořit EAN s PLU formátem".)
- 0022 - čytřmístný kód položky (PLU definované na skladové kartě.).
- 4 - vnitřní kontrolní číslo hmotnosti (nebo tzv. kontrolní suma hmotnosti).
- 00248 - hmotnost v gramech
- 1 - kontrolní číslo EAN 13 (kontrolní suma kódu).
Konfigurace On-line váhy
- Vyberte v menu Nastavení -> Nastavení, zobrazí se okno s nastaveními aplikace.
- V levé části okna, ve stromu jednotlivých nastavení vyberte možnost Doklady -> Prodej.
- Aktivujte nastavení "Použití On-line váh při prodeji".
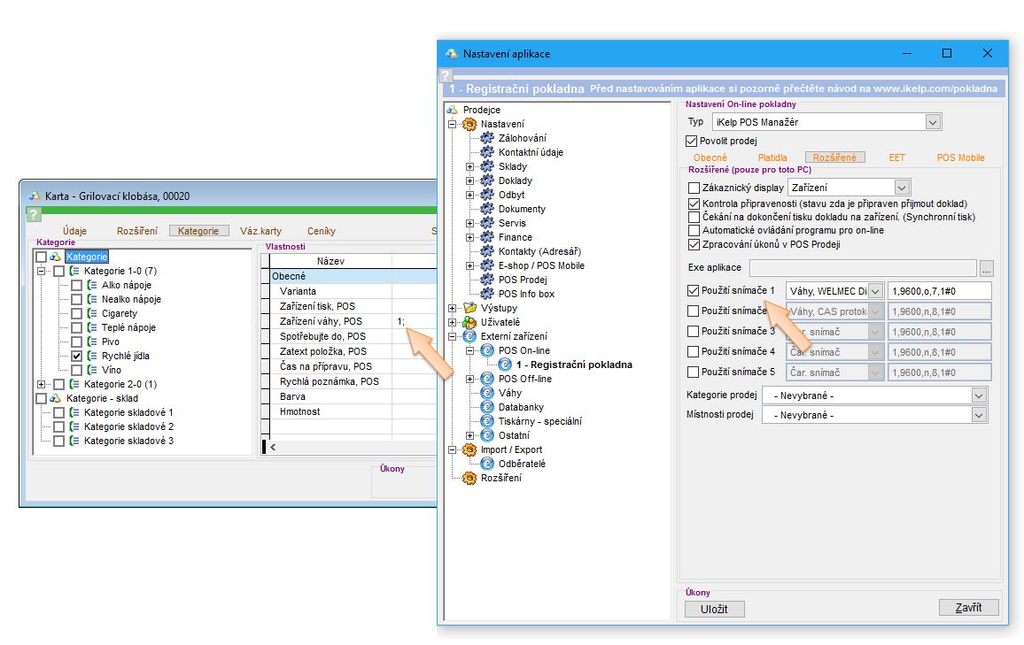
- V levé části okna, ve stromu jednotlivých nastavení vyberte možnost Externí zařízení -> POS Online -> Registrační pokladna.
- Klikněte na záložku Rozšířené.
- Aktivujte nastavení Použití snímače a nadefinujte nastavení pro Vaši váhu. (informace o jednotlivých parametrech jsou popsané níže)
Na obrázku je vidět, jaké váhy s příslušnými protokoly je možné v aplikaci nastavit.

- Parametry váhy se nastavují jako: "port,rychlost,parita,datove_bity#rizeni_toku" (například "6,9600,n,8,1#0")
- port - číslo portu, na kterém je váha připojena.
- rychlost - rychlost přenosu dat. Nejčastěji 9600.
- parita - párná (p) nebo nepárná (n) parita. Nejčastěji nepárná (n).
- datové_bity - počet datových bitů. Nejčastěji 8.
- řízení_toku - typ řízení typu dat. Nejčastěji 0 - žádné.
V závislosti na zařízení se mohou předdefinované hodnoty nastavení lišit. Přednastavené hodnoty nedoporučujeme měnit, nastavte jen správně číslo portu připojeného zařízení.
Nastavení skladové karty
Na to, abychom mohli váhy používat, musíme mít správně nastavenou skladovou kartu, resp. karta musí mít správné nastavení tzv. Nastavení chování, že se jedná o Vážené zboží a musí mít povolen Prodej zlomkového množství. Tato nastavení se definují na skladové kartě v záložce Údaje, v pravé části Nastavení chování.
Na obrázku jsou vidět možnosti Nastavení chování skladových karet.

V případě, že máte k pokladně připojenou víc než jednu váhu, je potřebné skladovým kartám definovat, ze které váhy při výběru konkrétní položky bude aplikace očekávat zaslání informace o hmotnosti této položky. V nastaveních pořadové číslo váhy definuje číslo Použití snímače. Číslo váhy následně na skladové kartě nastavíte v záložce Kategorie -> Zařízení váhy, POS.
Na obrázku je znázorněno nastavení pořadového čísla váhy pro tisk položky.
Pokud máte takto nadefinované skladové karty, aplikace bude po přidání položky do prodeje očekávat zaslání hmostnosti z dané váhy.
Aplikace čeká na zaslání informace z váhy o hmotnosti zboží.

Váhy s komunikačním protokolem Dialog06
WELMEC je sdružením autorit legální metrologie členských zemí EU (v širším smyslu, včetně kandidátských zemí atd., kteří jsou přidruženými členy) a tedy regionální evropskou organizací pro spolupráci v oblasti legální metrologie. Dialog06 je tedy standard vytvořen autoritami pro vzájemnou komunikaci zařízení a softvérových aplikací.
Váhy, které komunikují s aplikací daným komunikačním protokolem, mají ve způsobu komunikace a používání určitá specifika, která jsou daná certifikací dané váhy a není tedy možné chování v aplikaci změnit.
- Vážení stejného zboží víckrát po sobě - pokud se stane, že váha odešle informaci o hmotnosti zboží do aplikace, při druhém vážení pokud je potřebné navážit stejné zboží, resp. stejnou hmotnost, je potřebné zboží odebrat z váhy a znovu ho na váhu položit. Váha podle zákona nesmí posílat stejná data dvakrát po sobě. (Pokud se stane, že se obsluha při vážení pomýlí a omylem naúčtuje nesprávné zboží, před výběrem správné položky v aplikaci je potřebné zboží z váhy odebrat a znovu ho na váhu položit. Musí dojít ke změně zatížení váhy.)
- Vážení s tarou - podle zákona je zakázané zadávat taru ručně na váze a zároveň posílat (měnit) taru z POS. Výrobce váh to vyřešil následně. Taru ve váze je potřebné zrušit manuálně a až pak je možné poslat z POS požadavek na vážení. Aby se zobrazila na váze správná cena za vážené zboží, je potřebné, aby váha před položením položky na váhu ukazovala 0. Před vážením jiného zboží je však následně potřebné tuto taru přímo na váze ručně vynulovat, podle zákona to nesmí dělat aplikace.
Postup vážení na váhách s nastaveným komunikačním protokolem Dialog06
- Je potřebné váhu vynulovat, váha před položením zboží na váhu musí ukazovat 0. (Vynulování váhy není z důvodu certifikace možné dělat přes aplikaci, ale je potřebné ji vynulovat stiskem příslušného tlačítka přímo na zařízení.)
- V aplikaci vyberte položku, kterou chcete odvážit. (Je potřebné, aby měla položka zboží všechna nastavení jak je uvedeno výše. Nastavený příznak váženého zboží jako i číslo zařízení, na kterém má být položka vážená.)
- Aplikace zobrazí hlášení, zda se má pokračovat odpočtem hmotnosti z váhy i s informací o vážené položce. Pro pokračování vážení klikněte na možnost Ano.
- Položte na váhu zboží, váha zobrazí kromě hmotnosti jednotkovou cenu i cenu za naváženou hmotnost. Cena je posílaná do váhy s informací na odvážení. (V případě, že je k PC připojen i externí zákaznický displej, informace o navážené hmotnosti a ceně se zobrazí i na displeji. Bližší informace o možnostech připojení externího displeje se dozvíte v článku Externí zákaznický displej.)
- Váha pošle informaci o hmotnosti položky do aplikace, kde se zobrazí položka přidaná do dokladu s naváženou hmotností.
- Odstraňte zboží z váhy. Pokud se na váze zobrazuje nulová hmotnost, je možné pokračovat ve vážení další položky. Pokud se na váze zobrazuje hmotnost, je potřebné váhu vynulovat a následně je možné pokračovat ve vážení dalších položek.
Celý postup vážení teď popíšeme na praktickém příkladu, kde potřebujeme odvážit 200g salátu s odpočtem hmotnosti misky.
- Na váhu se položí prázdná miska a váha se vynuluje stiskem tlačítka Tara přímo na váze. Miska zůstane na váze.
- Do misky se vloží požadované množství salátu.
- V aplikaci se vybere konkrétní zboží, potvrďte vážení a po zaslání hmostnosti z váhy se položka přidá do dokladu.
- V případě, že dodatečně potřebujete upravit hmotnost, je potřebné položku z aplikace odebrat, následně na váhu postavit prázdnou misku a váhu stiskem tlačítka Tara opětovně vynulovat. Následně misku odstraňte z váhy a položte sem misku se salátem. Po výběru položky v aplikaci se opětovně naváží čistá hmotnost salátu.
- Před pokračováním vážení další položky je potřebné zabezpečit, aby zobrazovaná hmotnost na váze byla 0.

by
Ing. Lukáš Krajčír