Vytvoření uživatele v aplikaci

V tomto návodu Vám představíme, jakým způsobem je možné v aplikaci vytvořit uživatele, resp. skupinu uživatelů a nastavení přístupových údajů.

Vytvoření uživatele

  1. Vyberte v menu Nastavení -> Nastavení, zobrazí se okno s nastaveními aplikace.
  2. V levé části okna, ve stromu jednotlivých nastavení vyberte možnost Uživatelé.
  3. V pravé části okna se zobrazí seznam uživatelů a jejich základních nastavení.
  4. V záložce Uživatelé klikněte na tlačítko Nový, pro vytvoření nového uživatele.
    1. Vyplňte "Os. jméno" uživatele, Iniciály, případně skupinu uživatelů.
    2. V části "Přihlášení" nastavte přihlašovací "Jméno".
    3. Zadejte přihlašovací heslo do aplikace v poli "Heslo" a "Potvrzení hesla". (V případě, že vytváříte uživatele, který bude pracovat na POS Pokladně, doporučujeme nastavit uživateli číselné heslo, aby se mohl přihlásit přímo do rozhraní POS Pokladny.)
  • Jednotlivá práva je možné nastavit přímo uživateli, pokud není zařazen do žádné skupiny. Pokud je uživatel zařazen do skupiny uživatelů, aplikují se mu nastavení přiřazené dané skupině.
  • Vytvořeného uživatele je možné deaktivovat kliknutím na daného uživatele v seznamu uživatelů a zrušením zafajknutí políčka "Aktivní". Takto deaktivovaný uživatel se zobrazí v seznamu uživatelů zašedlý. 

Vytvoření skupiny uživatelů

Skupinu uživatelů je vhodné vytvořit, jestliže budete mít více uživatelů, kterým je potřebné nastavit stejná práva v aplikaci. (Jsou to např. číšníci, pokladníci apod.) Následně se práva nenastavují pro konkrétního uživatele, ale pro skupinu uživatelů. Automaticky se tak aplikují všem z dané skupiny. Rovněž je tak zjednodušené vytváření nových uživatelů, kdy se nastaví jeho přihlašovací údaje a zařazením do skupiny se mu aplikují všechna potřebná práva. 

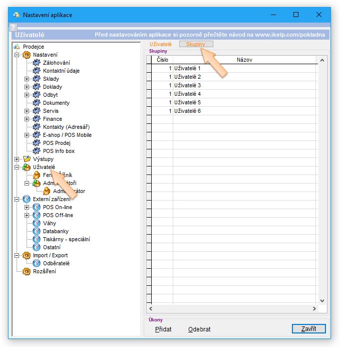
  1. Vyberte v menu Nastavení -> Nastavení, zobrazí se okno s nastaveními aplikace.
  2. V levé části okna, ve stromu jednotlivých nastavení vyberte možnost Uživatelé.
  3. V pravé části okna se zobrazí seznam uživatelů a jejich základních nastavení.
  4. V záložce Skupiny klikněte na tlačítko Přidat, nebo použijte předvytvořenou skupinu. (Předvytvořenou skupinu je možné i přejmenovat, aby bylo možné ji lépe identifikovat. Např. v restauraci mohou být skupiny pojmenovány "Číšníci" a "Manažeři".)
Na uvedeném obrázku níže je vidět seznam aktivních uživatelů ve stromu nastavení aplikace.
  • Uživatel "Ferko Mrkvička" není přiřazen do žádné skupiny a je tak možné nastavovat přístupová práva přímo danému uživateli kliknutím na jeho jméno ve stromu nastavení aplikace.
  • Uživatel "Administrátor" se nachází ve skupině "Administrátoři" a práva jsou tak na uživatele aplikována z dané skupiny. Práva je možné skupině nastavit kliknutím na název skupiny ve stromu nastavení aplikace.

Další informace o jednotlivých nastaveních se dočtete v článku Nastavení - Uživatelé.

Strom nastavení aplikace a seznam aktivních uživatelů.

Zobrazení stromu nastavení a seznam aktivních užívatelů

 

 

Write by Author / Vytvorené by
Besteron VISA, MasterCard